How many SOLIDWORKS part files do you have on your hard drive? I did a search this morning for ‘*.sldprt’ and Windows returned 15,701 items – and that’s just my local data drive. What about the shared network folders I work from? What if I included everyone else’s files in the scope of my search? Pretty soon we’re talking hundreds of thousands of parts. I am sure you might be able to top that. What about Assemblies, Drawings, STEP, PDF, XLSX, and all the other file types that you use in your everyday business? The sheer magnitude of files to manage is one reason that we offer you SOLIDWORKS Product Data Management (PDM). At the basic level, PDM provides secure file vaulting, access control, revision history, and more for every CAD and project document you and your teammates create.
If you’ve been around CAD in a team setting, then no doubt you get the basics of PDM. Maybe you’re using PDM Standard already as it’s included in every license of SOLIDWORKS Professional and Premium. In fact, SOLIDWORKS PDM is available in two levels: Standard and Professional. In the video below, I cover the most common reasons why our customers often decide that PDM Pro is the only way to go.
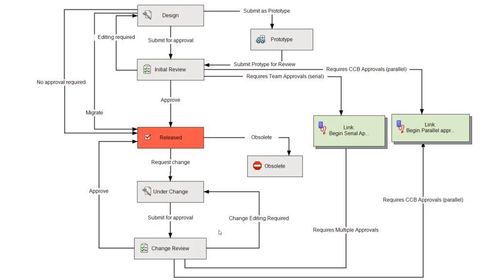
Reason #1: Workflow
PDM Standard allows definition of one workflow with a maximum of ten states, which is great for a simple work-in-process to release workflow. However, we see many teams wanting to capture engineering processes separately. For example, a design and then a change process. With PDM Professional, you can define unlimited and more sophisticated engineering processes. Better yet, if another team wants to use PDM, they will be able to craft their own business processes — for example a new project proposal and approval.

If engineering changes impact other CAD users, PDM Professional also includes other CAD add-ins. For example, maybe another group is using Inventor or Pro/ENGINEER (CREO). This is not a problem with our native integrations. Speaking of extended staff, what teams do you work with that would benefit from simple access to your engineering data? PDM Professional goes beyond engineering, extending access to procurement, shipping, quality, etc. Since all those teams either need access to engineering data, or have similar management challenges with their own file-based data.

It’s also often helpful to have project-related documents, like budget spreadsheets or proposal documents that surround the design work, accessible in the same place as your CAD data. With Microsoft Office add-ins, PDM Professional is immediately accessible inside applications like Excel and Word where all our business work happens. With PDM Professional, add-ins are also available for the extended SOLIDWORKS portfolio, such as Inspection, Electrical, and PCB.
Reason #2: Automation of Tasks
Engineering is a function rooted in processes, right? So how many of the steps in your day-to-day work could be automated? For example, when a project is kicked off, new folders and new files need to be created. What if there was a way to automatically generate consistent and schematic Part Numbers to populate every piece of data by default?

Project data structure automation with PDM Professional
How about every project having a consistent data structure? With Serial Number generation and Templates, PDM Professional saves you a huge amount of trivial work and ensures consistency between users. Better organization means downstream deliverables and management tasks are faster, more organized, and have fewer errors.
Upon design release, a flurry of activity is necessary, much of which can be automated, such as: Exporting DXFs of flat patterns and drawings, printing PDFs of drawings and Office documents, and generating STEP files and 3D PDFs for manufacturing. Not just creating files, but storing them where everyone else expects to find them, and notifying them new documents are ready.
It’s not that it’s hard to create these deliverables, but there’s always the risk that I forgot to make a PDF, or I put one in the wrong place. Of course, as a design is revised, do I have to complete export and conversion tasks all over again? With PDM Professional, you can even automatically transfer product information to existing business intelligence systems, such as ERP or PIM. As you start automating with PDM out of the box, you’ll naturally start asking what else you can do. The good news is almost any task can be programmed through the API, access to which is only available in PDM Professional. Identify the repetitive tasks in your own workflows and think about where inconsistencies cause headaches downstream.
Reason #3: Mobile Access
Now, let’s talk about your screen time. It seems every day I can do more from my phone, so what about mobile access to everything in PDM? With the Web2 Client, a powerful capability available only with Professional, users can access PDM Vaults through a web browser. Thin client desktops, mobile devices, notebooks, they can all get equal access to your data just like an engineer at his or her desk. I could be a project manager needing to approve something while I’m on the road, or I could be a fabricator in the shop needing to look up drawings and specs for a project, or a contractor who needs limited access to my part of a project. Quite simply Web2 means flexible access, anytime and from anywhere. Connecting my desktop infrastructure, to the realities of a mobile-connected world.

Reason #4: Stability and Performance
We see today’s design teams working all over the world, so how does each location access files and product information? Even if two teams are working in different offices across the same campus, high network latency can be a bottleneck if everyone is connecting to exact same PDM server. Replication is the answer here, because a complete vault (files and optionally the database) can be regularly copied to each team’s local server. Replication offers an easy way to handle multi-site coordination challenges, enabling 24/7 team collaboration. PDM Professional leverages SQL Standard, instead of SQL Express, which will be invaluable as small PDM footprints grow and large teams strive for optimal software performance.

Whether you are already using PDM Standard or no PDM at all, I hope that you see some significant benefits in how PDM Professional could impact you and your team. The most common reasons our customers upgrade to PDM PRO include easier collaboration, more efficient file sharing, flexible mobile access, and automation of tedious tasks. You can learn more about what it takes to upgrade by having a conversation with your account manager.
SOLIDWORKS PDM is sold, trained, and supported, by the same partners, or Value-Added Resellers, you get your SOLIDWORKS from today — and we’re more than happy to prove what PDM PRO can do for you. You can easily find a SOLIDWORKS VAR in your area by going here.
Implementing PDM Professional can drive your team’s focus back on what’s most important: designing tomorrow’s great products today.
