Hello to all,
Welcome to the new edition of the SOLIDWORKS® Support Monthly News! This monthly news blog is co-authored by members of the SOLIDWORKS® Technical Support teams worldwide. Here is the list of topics covered in this month’s Blog :
- CMM Template Import Adjustments in SOLIDWORKS® Inspection
- Mastering ‘Copy with Mates’: A Smarter Way to Duplicate Assemblies in SOLIDWORKS®
- Designing in Context of Environments in xApps
- New Feature: Checkout Process for GET Operations in PDM 2025
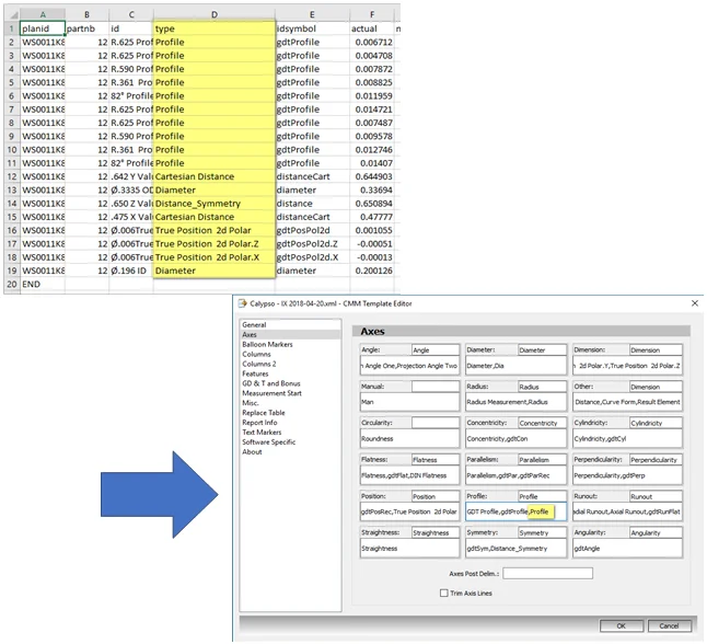
1. CMM Template Import Adjustments in SOLIDWORKS® Inspection
– Tanmay KULKARNI
Adjusting the CMM data import template in SOLIDWORKS® is crucial due to the variability in column names and axes across different CMM software. Here’s why customization is essential and some customization tips:
- Column Name Variability: In some CMM software, programmers have control over what the columns are called. The default settings for column names might differ significantly from what your SOLIDWORKS template expects. If the column names in the CMM data file do not match those in your import template, data may fail to import or import incorrectly. Example:
- Default column names in CMM software:

- Customer’s CMM data file with mismatched column names:

- Solution: Edit the import template to match the column names in the CMM data file:

- Solution: Edit the import template to match the column names in the CMM data file:
- Default column names in CMM software:
- Axis Name Variability: Similarly, For some CMM software, the programmer has control over what the axes are called, which can vary between different setups. If axis names are missing or mismatched in the data file compared to your template, it can lead to incomplete or inaccurate data imports. The template has to match the information in the CMM Data File. Example:
-
- Missing axis information in the feature details: You will see results and axis in the feature details.

- Solution:
- The axis needs to be added to the template to fix this. Identify which column the axis data is being read from.

- The axis needs to be added to the template to fix this. Identify which column the axis data is being read from.
- Solution:
- Missing axis information in the feature details: You will see results and axis in the feature details.
-
-
-
-
-
- Modify the template to include any missing axis names. You can combine multiple axis IDs into one field by separating them with commas if needed.

- Modify the template to include any missing axis names. You can combine multiple axis IDs into one field by separating them with commas if needed.
-
-
-
This approach ensures that your CMM dimensional inspection data integrates seamlessly into SOLIDWORKS® Inspection.
2. Mastering ‘Copy with Mates’: A Smarter Way to Duplicate Assemblies in SOLIDWORKS®
– Nikhil BHIRUD
When working with assemblies that involve multiple components, using SOLIDWORKS® Copy with Mates tool can be a huge time-saver. However, instead of using Copy with Mates the traditional way is – by copying each component individually. You can save even more time by grouping components around a single anchor part. This approach allows you to add mates for only one main component, automatically positioning the rest in place.
The Smart Copy with Mates Technique:
Normally, you’d copy each part separately and set up mate references for each component individually. This can quickly become tedious if you’re working with assemblies with lots of small parts. Instead, you can save time by mating all parts to a single “anchor” component and letting SOLIDWORKS handle the rest. This approach reduces the number of mate selections you need to make, allowing you to create grouped copies quickly.
Let’s use a Ductwork example to illustrate this process:
Imagine you have a section of duct with flanges and screws mated to it. Normally, you’d copy each component individually, setting up mates for each flange and each screw in the new position. Instead, follow these steps:
- Select an Anchor Component: Choose a main part in your assembly to act as an anchor for the other components. In our example, the main duct section acts as the anchor.
- Mate All Components to the Anchor Part: Mate every part you want to duplicate (like flanges, screws, and other fasteners) to the anchor component. This way, all the components follow the anchor part’s position and orientation in the assembly.

- Use Copy with Mates on All Components: With all parts mated to the anchor component, select the entire group and initiate Copy with Mates.

- Select Mates for the Anchor Only: Once you start the Copy with Mates tool, you’ll only need to select mate references for the anchor part. In the PropertyManager, you’ll only need to define mates for the duct. The other components will automatically follow along based on their mates to the anchor.

- By only needing to choose mates for the main duct, SOLIDWORKS will place all the connected part, flanges and screws exactly where they should be in the new location
Why This Technique Works: By mating each component to a single anchor part, you allow Copy with Mates to treat them as a unit. When you define mates for the anchor, all other components maintain their relative positions and orientations, drastically reducing the number of individual mates you need to create.
Conclusion: With this approach, you’re able to maximize the potential of Copy with Mates by reducing repetitive mate selections, positioning multiple components as a group, and working more efficiently in complex assemblies. Try this technique in your next project and experience a smoother, faster assembly process in SOLIDWORKS !
3. Designing in Context of Environments in xApps
– Bhavya JHAVERI
Designers and creators can enhance their workflow by inserting dynamic environments directly into their designs, providing a more realistic context for visualizing products in real-world settings. This feature allows for improved design insights and a more immersive creation process.
This new Insert Environment feature is accessible in xApps available within your 3DEXPERIENCE SOLIDWORKS packages.
There are two options to insert environments from:

- Insert HomeByMe project option:
HomeByMe is an online 3D home design application that enables users to create, furnish, and visualize interior layouts in realistic detail. It helps users plan spaces, try different styles, and see how their design ideas will look before implementing them. Using pre-made sample environments. More details can be found here: https://home.by.me/en/
Note: xFrame application does not provide this option.
Workflow to set up and use environments
- Create a New Physical Product: Start by creating your product file and click Save.
- Update Your Content Library: Go to Tools > Update Content Library > Update Environments. The time for this process will depend on your internet speed.
- Insert Environment: Once the update completes, you’re ready to click Insert Environment and begin.
Quick Tips:
- View Mode: After inserting an environment, the view will switch to perspective mode. You can adjust this by going to View > View Modes in the toolbar.

- Optimize Graphics: To enhance graphics performance, update the Graphics Preference under System Settings on Windows via Graphics settings. Detailed instructions can be found in the Changing the System GPU help.

- See It in Action: Check out a use-case video showcasing this feature in the 3D Creator post.
4. New Feature: Checkout Process for GET Operations in PDM 2025
– by Danish Ahmed SHAIKH
Beginning with SOLIDWORKS PDM 2025, you can now check out files while using the “Get Version” feature in the SOLIDWORKS PDM Explorer Vault View. For instance, when you select “Get Latest Version,” you’ll also have the option to check out the file simultaneously.

In the Get dialog box, if you select one or more files and then choose the Check Out option, the Get option will be automatically selected for you. You can also include a Check Out column in the Get dialog box of SOLIDWORKS PDM File Explorer in Administration tool.

In PDM 2024, selecting a part file and executing a Get operation would automatically retrieve the latest version. For assembly files, a dialog box would appear to obtain the version, but you had to complete the Check Out operation separately.
With PDM 2025, these processes have been integrated. Now, when you select either a part or assembly file, a dialog box enables you to check out and retrieve the version at the same time.

This functionality is integrated into both the Get Version operation (meaning that if you fetch an older version, you’ll still see a dialog box) and the Get Latest Version in Explorer Vault View.

The same feature has also been incorporated into the SOLIDWORKS PDM Add-in within SOLIDWORKS.

The following conditions apply to the combined Get and Check Out operation:
- If the Get operation fails, the Check Out will not proceed.
- If the Check Out fails, the Get operation will still continue.
- When retrieving an older version, selecting Check Out will allow you to obtain the specified version while also performing a Check Out.
