Hello to all,
Welcome to the new edition of the SOLIDWORKS Support Monthly News! This monthly news blog is co-authored by members of the SOLIDWORKS Technical Support teams worldwide.
Synchronizing a Patterned Component to a Seed in SOLIDWORKS 2021
By Deepika Pujari
In SOLIDWORKS 2020 and earlier versions, when patterning components in a SOLIDWORKS assembly, there have been options to vary the configuration of one or more patterned component instances, so that a user can have a different configuration than the pattern seed. However, sometimes we need to ensure that all instances use the same configuration as the seed.

Starting with SOLIDWORKS 2021, you can turn on Synchronize seeded patterned component configurations to synchronize the configuration of all patterned instances with the seed component configuration in the assembly. For every type of Component Pattern, and for Mirror Components, we can see a new checkbox in the Options section.

By default, the option checkbox is UNCHECKED/OFF.
In the case of an existing component pattern, which has instances where the configuration already differs from the seed configuration, the user gets warned that the configuration of the patterned instances will be set back to match the seed.

Now the results in the assembly,

With this option CHECKED/ON, a user cannot change the configuration of the patterned/mirrored instances via
a) Component Properties: The Referenced Configuration section is disabled (greyed out).

b) Configure component command: The Configuration section is disabled (greyed out).

c) Context Menu: Configuration dropdown list is not available.

Controlling the display of hidden edges of Geometry with Composer 2021
By Richie More
SOLIDWORKS Composer helps Documentation Team get up to speed with creation of Documentation content with use of CAD files. Most of the process involves selection of Components or mere highlighting them.
What’s New in SOLIDWORKS Composer 2021 is the ability to control the intensity of the SELECTION color and the HIGHLIGHT color.
Procedure to control Edge display.
Step 1– Open any project in Composer 2021

Step 2- Navigate File > Properties > Document Properties > Selection

Step 3- Modify the intensity for SELECTION and HIGHLIGHT. Hit Apply and OK. This will modify how the SELECTION and HIGHLIGHT actors are displayed in the Composer viewport.
For Comparison :
Composer 2020 :

Composer 2021:

SOLIDWORKS PDM 2021 uses Bill of Materials options specified in SOLIDWORKS.
By Rohit Magar
SOLIDWORKS PDM 2021 now supports the “Show”, “Hide” and “Promote” Bill of Material options used with SOLIDWORKS. When you use the configuration of the subassembly in main assembly, these settings are available under Bill of Material Options in Configuration Properties. The settings control if and how the child components appear in a bill of materials of the top-level assembly.
These Bill of Material options specified in the Configuration properties PropertyManager in SOLIDWORKS CAD, will now be used in the Computed BOMs of SOLIDWORKS PDM.

SOLIDWORKS Bill of Material Options
Let us see what each of the three BOM options provide:
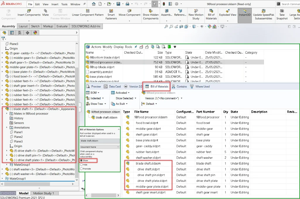
Bill of Materials Options: Show
Selection of this option will shows the child components in the BOM if dictated by BOM Type in the Bill of Materials PropertyManager. Child components do not show in a Top-level only BOM.

Notice in the above image, it shows the subassembly and all the child components within it when “Show” option is selected.
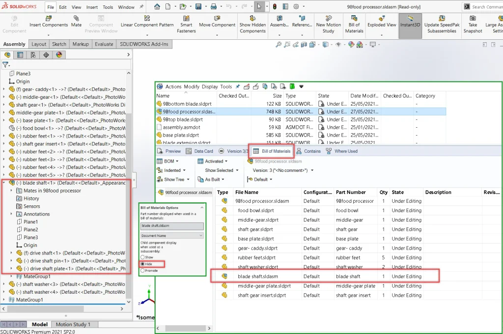
Bill of Materials Options: Hide
Hides the child components in the BOM, the subassembly appears as a single item in the BOM.

Notice in the above image, it show the subassembly but hide the child components within it.
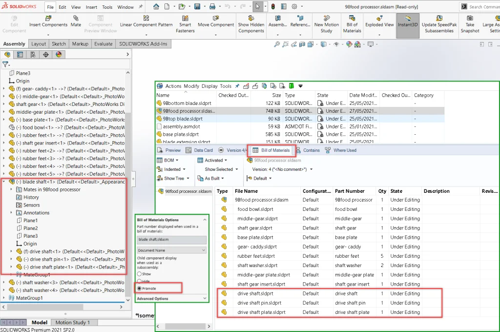
Bill of Materials Options: Promote
For instance, when “promote” is used, only the subassembly child’s components are visible at the computed BOM level. Dissolves the subassembly in the BOM and shows the child components, even if the BOM Type does not show them.

Notice in the above image, this option dissolve the subassembly but shows the child components.
Link to Parent Configuration option for derived configuration:
Additionally, there is an option for the Part number displayed when used in a bill of materials. Link to Parent Configuration option will set the setting same as the parent configuration name. This option is only available for derived configurations.

Noteworthy Solutions from the SOLIDWORKS Knowledge Base

When I use SOLIDWORKS® default file properties such as ‘SW-Mass’ and ‘SW-Density’ to define any dimension when using equations, why do I receive the ‘…potential circular reference…’ warning?
This is intentional behavior. SOLIDWORKS® default file properties (like ‘SW-Mass’ and ‘SW-Volume’) are driven properties. These properties update after solving the equations and rebuilding the part. To get more information, see Solution Id: S-079096

In the SOLIDWORKS® software, after saving an imported assembly with 3D Interconnect, once dissolved, how do I avoid seeing the message ‘More than one components are saved at the same location’? This behavior probably occurs because virtual components with the same name exist in different subassemblies. When the link with the 3D Interconnect feature is broken, SOLIDWORKS® does not permit the saving. To get more information, see Solution Id: S-079097

When I use the SOLIDWORKS® PDM 2020 or later software, why does the Windows® Application event log on the SQL Server® computer show many ‘Process ID NN was killed by hostname’ messages? The SOLIDWORKS® PDM 2020 software introduces asynchronous loading of data when you browse between folders in the file vault view. This also happens when you view the ‘Contains’, ’Where Used’ and ‘BOM’ preview tabs, and when you load files in SOLIDWORKS® while the SOLIDWORKS PDM add-in is active.. To get more information, see Solution Id: S-079067

Is there an example showing how SOLIDWORKS® Flow Simulation estimates the operating point of an axial fan from its curve?
Yes. See the example file and image in the attachments of Solution Id: S-079106
That’s it for this month. Thanks for reading this edition of SOLIDWORKS Support News. If you need additional help with these issues or any others, please contact your SOLIDWORKS Value Added Reseller.
Comments and suggestions are always welcome. You can enter them below.

