Hello to all,
Welcome to the new edition of the SOLIDWORKS Support Monthly News! This monthly news blog is co-authored by members of the SOLIDWORKS Technical Support teams worldwide.
Draco Compression for glTF and glB Exporter in Visualize 2021
By Richie More
SOLIDWORKS Visualize facilitates export of complete project into glTF (Graphics Language Transmission Format) and glB (Binary variant) formats.
These files are either self-contained or refer to external assets which represent 3D geometry, appearances, scenes, and animations. glTF / glB files are mostly used in AR/VR applications, native web applications such as displaying a 3D model on Website or attaching them to Microsoft Documents (Word / Power Point) for 3D Visualization.
What’s New in SOLIDWORKS Visualize 2021 is the ability to export Visualize projects as Draco-glTF and Draco-glB. Draco Extension results in smaller (compressed) file size, thus results in small downloads and fast transfer of 3D data when used in AR/VR applications, or Web Applications.
A. Procedure to Export Draco Files.
Step 1– Open any project in Visualize 2021.

Step 2- Navigate to file > Export > Export Project.

Step 3- From the drop down list, Select appropriate Draco format.

B. GLTF/GLB vs Draco GLTF/ Draco GLB
As Draco extension extremely compresses the files, let us check the compression level with memory stats for the files exported.

As we can clearly observe, Draco extension highly compresses the exported files.
Visualize Project used – C:Users
How to avoid caching all assembly files when you open or preview PDF files with attached user defined references in SOLIDWORKS PDM.
By Tor Iveroth
In order for an application to open a file from a SOLIDWORKS PDM file vault view, that file has to first become cached to the local disk. Caching a file refers to the automated process that copy the file from the archive server to the local file vault view folder on the client. Once the file is cached, the application will open the file.
This cache procedure normally happens when you need access to the physical file, for example, when you preview or open the file.
If the file has references to other files in the file vault, those references are cached at the same time. This ensures that all related files are available for the application to load them. For example, in order to open an assembly, the subassemblies and parts must be accessible.
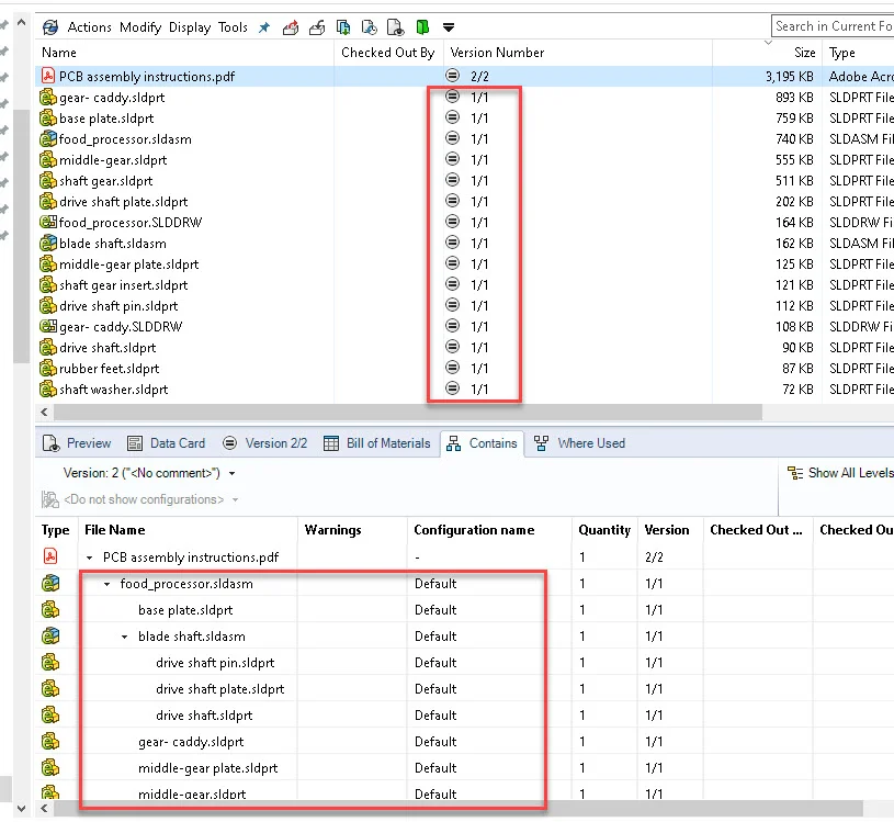
If you create a user defined reference relationship between a PDF (and any other non-CAD file type) to a drawing or an assembly, then by default, when you preview or open that PDF all the file references will cache. The following example illustrates this:
- A PDF file has a user-defined reference to an assembly.

2. Run the ‘Clear local cache’ command on the folder so that the physical PDF and its referenced CAD files are not available in the local vault view.

3. Double click the PDF to open the file. This will automatically cache the PDF file and the referenced assembly with child components.

4. The same automatic reference cache happens by default when you preview the PDF file.

This means that opening a PDF file can take some time, as there are potentially hundreds of referenced files cached to the client at the same time.
As a PDF by itself often do not need the referenced CAD files in order to open in a PDF application or to preview, you can control how the referenced files should automatically cache when accessing the PDF.
To access these settings, log into the SOLIDWORKS PDM administration tool and expand the ‘File Types’ node. Right click on the ‘PDF extension and select ‘Properties’.

- Enable ‘Preview does not need referenced files’ to stop the automatic reference cache from happening when you preview the pdf file.

- Enable ‘View file command does not need referenced files’ to stop the automatic reference cache from happening when you used the ‘View’ command on a PDF file via the action menu, history dialog, context menu or in a notification link.

- Enable ‘Open file command does not need referenced files’ to stop the automatic reference cache from happening when you open a PDF file from the vault view via right click ‘Open’ or double click.

To manually cache the referenced files when you have enabled these options, use the ‘Get Version’ or ‘Get Latest Version’ command.
These examples show how you configure the reference cache options for the PDF file type. You can use same options on any other file types that have referenced files in the file vault.
We recommend that you use the reference cache options primarily on non-CAD file types that do not need the referenced files in order to load or preview.
Noteworthy Solutions from the SOLIDWORKS Knowledge Base

Why does SOLIDWORKS® 2021 SP2 crash when saving as a STEP or EASM file?
This behavior might occur because of a fault in SOLIDWORKS® 2020 SP2. To resolve this issue, download and run the hotfix file attached to Solution ID: S-078987

Why do I see the following warning? ‘This file was created in SOLIDWORKS 2007 or earlier. The model contains Surface Fill and related features, which could contain …’ Files created in SOLIDWORKS® 2007 and earlier versions allowed use of unsupported surface fill technology. The software allowed faces that were not G2 continuous at the boundary. Later software versions resolve this issue. To get more information, see Solution Id: S-078980

In the SOLIDWORKS® PDM software, how do I delete a workflow state that contains a SOLIDWORKS CAD BOM that is separate from the state of the parent assembly or drawing? When a SOLIDWORKS® PDM workflow state has any files or named BOMs referencing that state, the state and the workflow of the state fail to delete. To get more information, see Solution Id: S-078870

For a single SOLIDWORKS® Plastics analysis, does an increase in the number of CPU core processors reduce the solve time?
As of the release of SOLIDWORKS® Plastics 2021, tests show that a CPU with 16 core processors is the upper limit for reducing solve time. Fore more information, see Solution ID: S-078825
That’s it for this month. Thanks for reading this edition of SOLIDWORKS Support News. If you need additional help with these issues or any others, please contact your SOLIDWORKS Value Added Reseller.
Comments and suggestions are always welcome. You can enter them below.

