1. What is SOLIDWORKS Manage?
SOLIDWORKS Manage is an advanced product from PDM family (Product Data Management), which provides comprehensive tools to manage projects, processes and items in your Company. Flexible and expanded functionality of the SOLIDWORKS Manage allows easy and detailed planning of each project stage or process progress, including distribution of defined tasks to desirable departments or employees.
2. For whom is SOLIDWORKS Manage is designed for?
SOLIDWORKS Manage is created for all companies, where managing of data workflow is required in areas like:
- Comprehensive projects management and resource planning
- ECR (Efficient Consumer Response) and ECN (Engineering Change Management)
- Items Management
- Management of various BOM (Bill of Materials) configurations, ex.: mBOM, eBOM, sales BOM, etc.
- Time Sheets and Tasks Planning
- Creating an interactive, graphical dashboard to show critical data, that can help to control project’s workflow
- Creating reports according to company’s standards and publishing them automatically or on demand
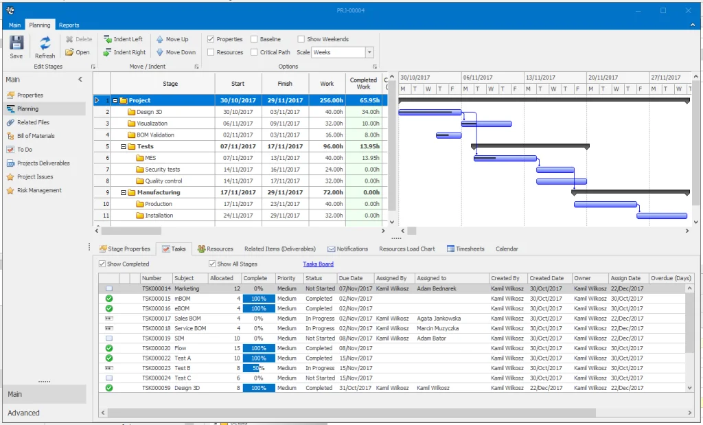
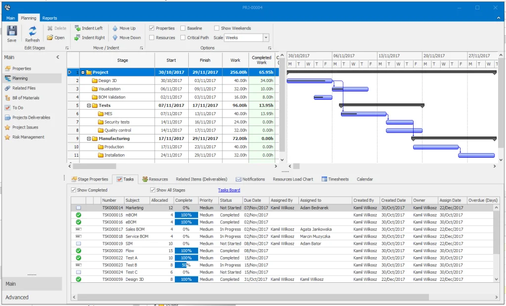
3. Project Management and Resource Planning
Gantt charts, which are used in SOLIDWORKS Manage, cause that project management is simple, clear and effective. The program allows you to plan in detail the key tasks that should be done to complete project stages and achieve milestones. The tasks can be assigned to a specific Departments or Employees, who report their work using the Time Sheets, thus informing the Managers about the progress of work on the project.

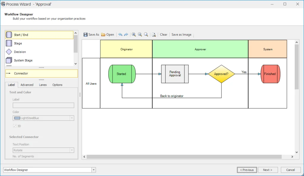
4. ECR (Efficient Consumer Response) and ECN (Engineering Change Management)
The ability to create both simple and very complex processes allows for advanced configuration of states and decision points for all types of business processes. During the process, users can attach required elements and files, and managers can set individual tasks that should be completed before the next stage of the process. The built-in wizard allows you to create a clear map of processes in a quick and easy way.

As a result of SOLIWORKS Manage and SOLIDWORKS PDM integration, processes can be automatically updated by changing the file state in a workflow created inside SOLIDWORKS PDM.
5. Bill of Materials (BOM) and Items Management
In SOLIDWORKS Manage, user can create many types or configurations of Bill of Materials (BOM) based on data stored in both items and files, including the structure mapping of an assembly, created in SOLIDWORKS and saved into SOLIDWORKS PDM.

Bill of Materials could be compared between their types or configurations as well as revisions.
This functionality retrieves clear, graphical representation of modifications, that were made to the BOM.

6. Time Sheets and Task Planning
In order to report and register the performed tasks and time required, the employee gets the opportunity to record his work on Time Sheets. The functions, which can link time and progress of work for each individual task, will help other employees to receive detailed information about the activities already completed, as well as those that still need to be performed. Due to smart connection between functionalities, managers can control the progress of work on projects in a very simple and transparent way.

7. Dashboard – critical data in one place
SOLIDWORKS Manage allows to create an interactive and graphical dashboards to display all critical data related to any variable, which are stored in the SQL database. This functionality collects all important information and shows them to users immediately after logging into the system.

8. Reports
Integrated reports presenting all relevant information, depending on the stage of the project, can be generated automatically, e.g. after reaching a milestone or on demand.
For example, after completing the work on the creation of the detailed design documentation, the report presenting the Manufacturing Bill of Materials (mBOM) is automatically generated in order to start the production.
However, the manager that wants to verify the progress of work may receive a report on demand, presenting detailed data of performed tasks, which facilitates tracking the effectiveness and worktime of employees or subcontractors.


9. Integration with SOLIDWORKS CAD and SOLDWORKS PDM
CAD user can run SOLIDWORKS Manage Add-In installed in SOLIDWORKS CAD and work on Items saved in SOLIDWORKS Manage directly from his SOLIDWORKS CAD installation. The integration between programs allows extensive management of SOLIDWORKS files or Bill of Materials (BOMs).
The program can be installed through SOLIDWORKS Installation Manager and the SQL database, which SOLIDWORKS Manage requires, can be installed on the same instance of the SQL Server Standard or Enterprise, which is used to support the SOLIDWORKS PDM Professional environment.
Through the communication with SOLIDWORKS PDM, all operations performed directly inside SOLIDWORKS Manage are automatic, and with no delay, mapped into PDM system. The integration is mutual. Access to data stored in the PDM database is available directly from SOLIDWORKS Manage and vice versa.

Author: Kamil WILKOSZ SOLIDWORKS and SOLIDWORKS PDM Specialist at SOLIDEXPERT
