If you haven’t checked out the latest version of 3DEXPERIENCE® DraftSight, I’ve got five reasons why you should. I’m super excited about the enhancements we made in 2021 in 3DEXPERIENCE DraftSight, our professional 2D and 3D drafting solution with cloud-based capabilities on the 3DEXPERIENCE platform. 3DEXPERIENCE DraftSight includes the same capabilities you love in DraftSight® desktop, plus access to cloud-based collaboration and data management capabilities on the 3DEXPERIENCE platform.
Without further ado, here are my top five for 2021.
- New! 3DEXPERIENCE DraftSight Professional Role
New this round, is the 3DEXPERIENCE DraftSight Professional role in addition to the 3DEXPERIENCE DraftSight Premium role. With Professional we wanted to offer customers an opportunity to take advantage of some of the cloud-based capabilities on the platform and give them an entry level to experience the cloud.
3DEXPERIENCE DraftSight Professional provides time-saving productivity tools, customizable APIs and more. Highlights include the ability to:
- Create, edit, view, mark up and print 2D files for engineering, construction and manufacturing with ease
- Migrate easily from 2D CAD tools with a familiar interface and support for DWG data and automations
- Share unstructured and structured content through activity streams, chat, video and user-tagged comments
- Manage 2D DWG data with rich design libraries and productivity tools
- Preview DWG File in a Browser on the Platform
Yep, you read that right! You can now preview a DWG file right from your browser from the 3DEXPERIENCE platform without opening DraftSight on your desktop. Simply drag and drop your DWG file from 3DDrive to 3DPlay and the preview will be presented in 3DPlay. So, if you’re out and about and want to view a DWG file you can open it up from any connected device and review it in 3DPlay. Plus, with basic annotations and mark up functionalities, 3DPlay enhances the interoperability between platform apps and brings convenience to our 3DEXPERIENCE DraftSight users.

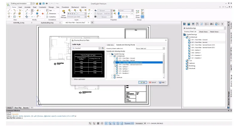
- New! Sheet Set Manager Feature- User Requested!
Sheet Set Manager is now available in DraftSight Premium, DraftSight Enterprise and DraftSight Enterprise+ and takes the solutions to another level. Now you can apply properties to large amounts of drawings at the same time using the Sheet Set Manager. It’s a very handy tool that we introduced, which can help you clean up drawings and apply the properties to multiple drawings at once. So basically, you can collect sheets automatically from multiple DWG drawings without opening each individual file. For example, in one DWG file you might see multiple sheets and the Sheet Set Manager will help you collect those sheets, so you manage it in within the tool instead of opening the individual files.
What’s also really good about this tool is you can apply global properties and print settings to sheets without opening drawings, so you don’t have to go through the process of applying properties and print settings manually. This is especially useful when working with title blocks and having to add global properties to each one, which can be very time-consuming and error-prone. The Sheet Set Manager tool will make this easier for you and you can also insert and update the table of contents automatically.

The added benefit of 3DEXPERIENCE DraftSight is that you can use this tool to manage your drawings and sheets on the platform. Let’s say you have multiple drawings, and they are saved to the platform, you can open the Sheet Set Manager tool and apply the properties to all at once.
- Enhanced Drag and Drop Functionality – Users love it!
With the latest release we’ve enhanced the Drag and Drop feature, making it easier to work with and access within the platform. With an integrated task panel in DraftSight, the 3DEXPERIENCE platform is right at your fingertips. For example, if you use 3DDrive or 3DSpace to save your files, you can easily search using the search bar on the platform and drag and drop the result from the platform directly into DraftSight. We’ve gotten really good feedback on this one and users love it!
- More Streamlined Workflows
With 3DEXPERIENCE DraftSight you can easily create, manage and collaborate on DWG drawings in one integrative environment using many of our solutions together. In 2021 we enhanced the usability between DraftSight and our browser-based applications’ workflow on the platform.
Because the 3DEXPERIENCE platform has been integrated into the DraftSight interface, you can easily manage and perform tasks and lifecycle operations more smoothly from the Task Panel right from the DraftSight interface.
For instance, you can access Drawing Properties, which drive a lot of key decisions and easily review the Drawing Properties on the platform to make edits locally in DraftSight. The edited local attributes can then be managed and mapped to the platform attributes. This attribute management system on the platform provides user with bi-directional or unidirectional mapping abilities to speed up their design process in large project.
And, with tighter integration with the product lifecycle management (PLM) tools on the 3DEXPERIENCE platform we’ve made revision control of the DWG files easier. It enables you to prevent accidental overwrites with Exclusive Reservation by locking files while you are working on them. When you finish updating the file, simply unlock the file and save it to the platform.

Learn more about DraftSight desktop and 3DEXPERIENCE DraftSight versions on our website at https://www.solidworks.com/product/3dexperience-draftsight.
I hope you like what we’ve done in 2021. Big things are coming this year too, so stay tuned! I’m looking forward to working with our customers. Until then, feel free to share any comments in the comments section below.
Note: By the way, for those of you who don’t know me, I joined Dassault Systèmes last fall. I’m originally from Shenzhen, China, and now reside in Boston, MA, where I earned my degree in mechanical engineering. And don’t worry for those of you who worked with Oboe Wu, he’s still around, and has joined our 3DEXCITE team.

