1. Advanced SOLIDWORKS Electrical BOM Customization

SWUGNJuly 27, 2020

Advanced SOLIDWORKS Electrical BOM Customization

Anyone who has been in the industry long enough, knows how important…
AvatarCADspace
Share

Anyone who has been in the industry long enough, knows how important Bill of Materials (BOM) really are. When it comes to customization of the table, not many software applications out there give you the freedom to set it up the way you want to. This is where SOLIDWORKS Electrical comes in.

With SOLIDWORKS Electrical Schematics Professional, not only can you edit the format of the table by changing the width, height, columns etc, you can also generate the reports by a specific variable such as by Manufacturer or location. On top of this, using simple SQL code you can reference any project information in your BOM.

We will start with the basics, let us say our project is completed, our single and multi-line schematics have been documented. Now within your project, all your components have been assigned a manufacturer’s part and we would like to create a BOM table grouped by Manufacturer. From the get-go, we have numerous default options to have multiple variations to group our BOM from within the Project Configurations, but for now, let us stick with grouped by Manufacturer.

To do this, simply go to the Project tab, followed by Reports.

A new window for Report Manager will open up and show the preview of the reports we can generate within this project. Here, select the Bill of Materials grouped by Manufacturer option and hit Generate drawings.

Another window will pop-up “Report drawing destination”, ensure we have selected the Bill of Materials grouped by Manufacturer and hit OK. Once done, close the Report Manager window.

We should now see the newly generated documents, including Bill of Materials under our Document Tree. In the BOM, each manufacturer will be alphabetically listed with their components. There are numerous columns including Quantity and Location.

Now that we have our BOM ready, what if we wanted to make a change? What if, instead of BOM grouped by Manufacturer, we want to group it by location? This can be done in a few simple steps.

Under the Project tab, click the Drop-down for Configurations, followed by Report

This should pop up a new window for Report configurations management. From here, we can either Duplicate or Edit an existing report. For now, we will edit this BOM by selecting Properties. This should bring up the Report configuration edition window. Here, you may change the Description to read Bill of Materials grouped by Location in our case.

The Sort and break tab is where we want to go now. Here, you can decide how you want to group your BOM by selection of breaks and sorting the order of the Columns. By default, it would have the BOM manufacturer on top with a break. Rearrange the order and bring our Location above with breaks.

By rearranging the columns and bringing up our Location and adding breaks, we will have successfully made the changes for our BOM to be grouped by Location. You may first check the preview if this is what you wanted, if you are happy with it, just hit Apply and then Close.

Initially when you open the Bill of Materials in the Document Tree, they will be the older versions, just right-click on the Bill of Materials and select Update report drawings for the edited table to appear

And there we have it. A brief insight on how such changes can be made and implemented inside SOLIDWORKS Electrical Schematics Professional.

Customizations for ADVANCED Users only**

The power of SOLIDWORKS Electrical is in its customizability. It is often asked how to add extra custom columns in our BOM, One common request is location of each component, specifically showing the row number, column number and page number for that component – once it’s printed, we can use the BOM to determine exactly which page/row/column the components are on.

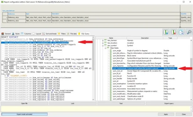
To do this, we must Activate expert mode in the BOM Properties. You’ll find it on the bottom left of the window (see image below). This is where we need to agree with the warning message, if you’re not sure what you’re doing please don’t change values, as you may have to rebuild the BOM again.

As soon as you enable the Expert mode, you will see a new tab named SQL Query, within it you will see our SQL query on the left panel and the available options you can reference on the right panel. To make any changes though, you need to click on Edit.

In the right panel, locate the data variable you wish to reference, in this case we are looking for sym_columnmark (Column number where the component symbol is placed). Once you have located the required name, it’s as simple as following the same syntax as the previous line – you can just copy and paste an existing line (including the comma) and change the text to match the variable we determined on the right panel – see example below.

Original copied line – “ , vew_manufacturerparts_ex.bom_manufacturer AS bom_manufacturer”

Modified new line – “ , vew_manufacturerparts_ex.sym_columnmark AS sym_columnmark”.

*repeat process to add any extra variables, like sym_rowmark, etc.

Now we must test it to verify if it is giving us what we actually need, to do this click “Test”, or if you just hit Apply, it will automatically pop up a window asking you to test since the SQL query has been changed.

If your new SQL query worked then you should see a new column with the variable we just added and it’s values, we can just hit OK then close to accept. Now let’s add a column to the BOM, We’ll fill in the required Description (BOM column Header). Once the details have been filled, click the formula “fx” button.

This will open the Formula manager. Select “Variables and simple function” tab and locate our newly created sym_columnmark, followed by “Add a simple formula” (alternatively, you can double click on the formula to add it). Hit OK to close the window.

Coming back to our Columns tab, we can see the newly added column and the preview just above to confirm. You may now change the dimensions if you wish, otherwise just hit Apply and close the window.

Coming back and updating our BOMs, we will see the newly added Column Mark column.

With this fully customized Bill of Materials, one of the most important deliverables for the collaboration of the design team and the manufacturing team, you will be able to have all the information you need to get the job done efficiently. With the help of SOLIDWORKS Electrical Schematics Professional, you can now own your BOM and not have to be restricted by defaults. Your company can have customized tables, with easy to use interface and even more options through the expert mode and use of SQL queries. Enjoy your new found advanced Electrical Tips!

If you need an Electrical Schematic software that provides a powerful design solution for electrical systems please do not hesitate to reach out to our team at CADspace. We have over 20 years of combined experience with SOLIDWORKS and in the CAD industry and look forward to help answer your questions.

By Raza Khalil, CADspace, Applications Engineer

Subscribe

Register here to receive a monthly update on our newest content.

Get the latest articles in your inbox.

Receive updates on content you won’t want to miss!